Juno: New Origins | Demonstration flight with controlled landing using Vizzy

Subscribers:
115
Published on ● Video Link: https://www.youtube.com/watch?v=TQryxmdX39o



Duration: 0:00
911 views
13


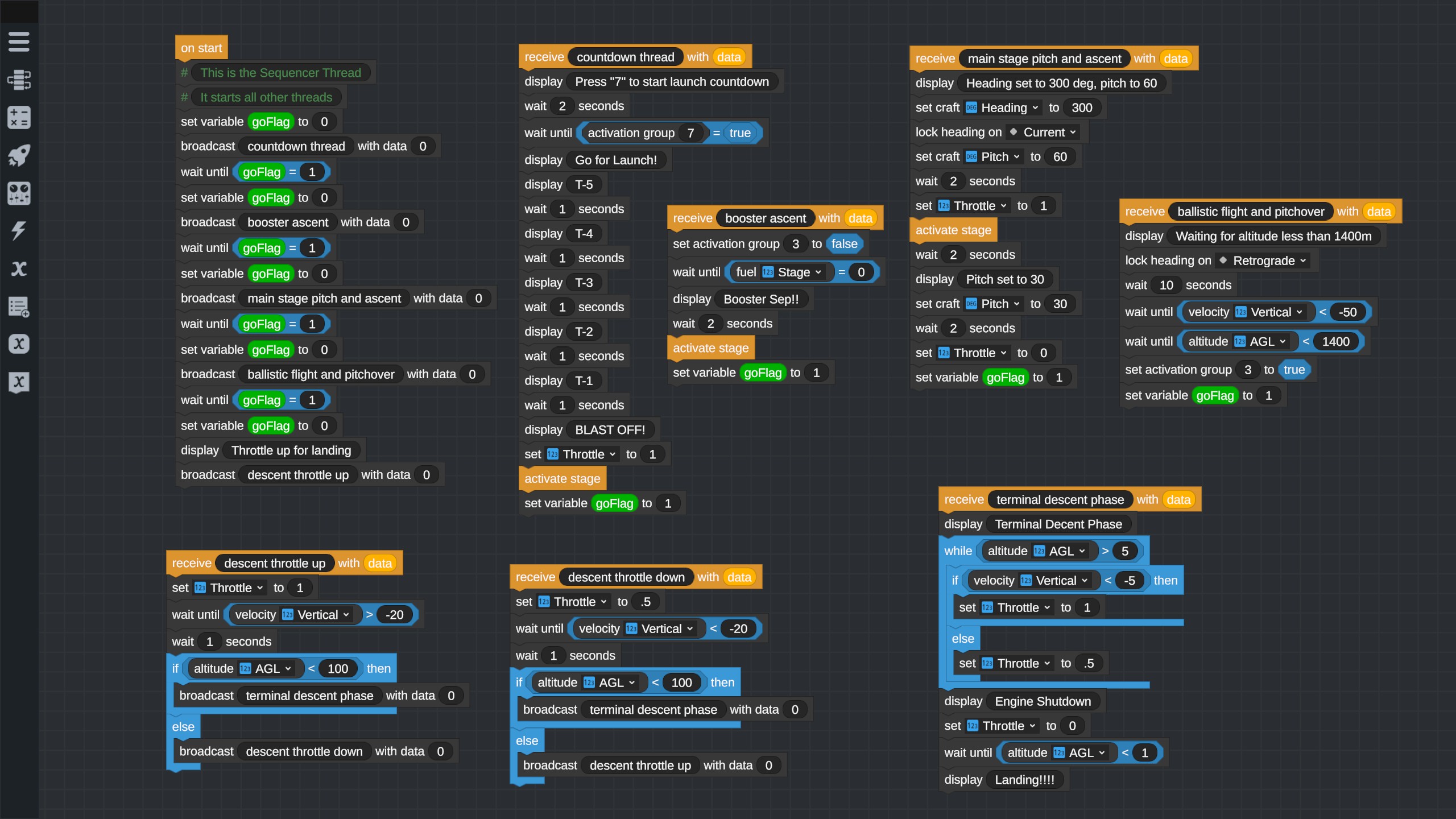
This is a video of my test rocket that uses all Vizzy programming to wait for user input before starting countdown, then ascends, arcs over and fires its engine for a controlled soft landing.

Link to Steam screenshot of the Vizzy program: https://steamuserimages-a.akamaihd.net/ugc/2005826097693606786/56A54DCD5D61F136A9C886E03A30AF9AB69B60D4/?imw=5000